众力资讯网
技术流战士的文章
2024年了,C++还值得学吗?6个C++的就业方向打消你的疑虑
2024-07-04 16:09
技术流战士
2024年了,C++还值得学吗?6个C++的就业方向打消你的疑虑
linux异步文件操作:io_uring
2024-06-26 21:48
技术流战士
linux异步文件操作:io_uring
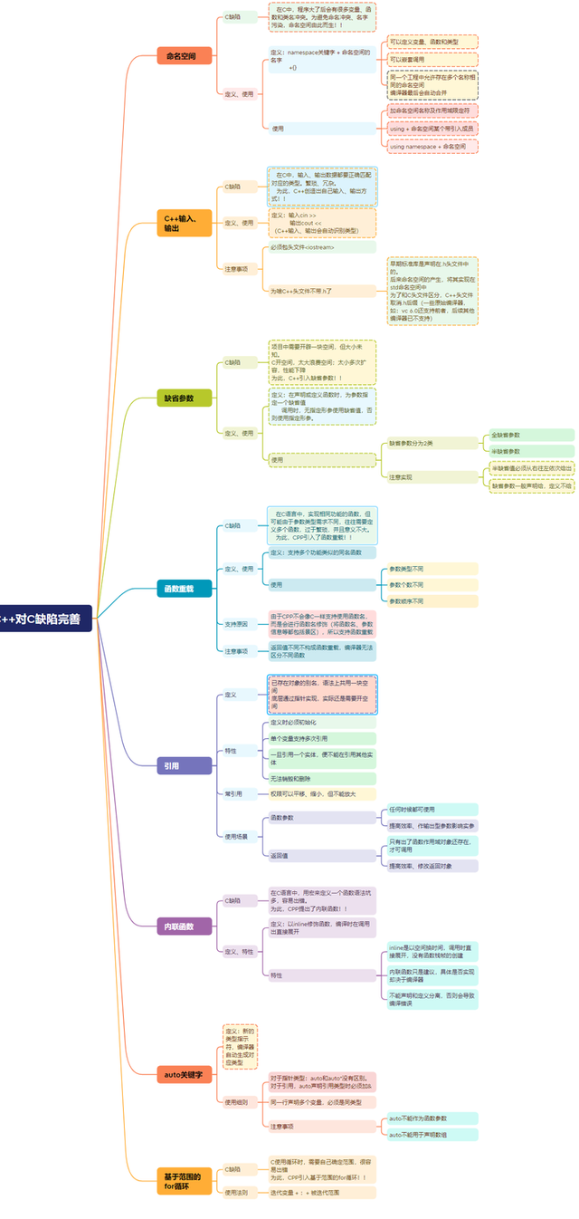
谈谈C++弥补了C语言的哪些缺陷?
2024-06-20 20:54
技术流战士
谈谈C++弥补了C语言的哪些缺陷?
C语言实现一个简单的文件系统
2024-06-19 21:47
技术流战士
C语言实现一个简单的文件系统
嵌入式开发工资为啥比纯软件开发工资低那么多?
2024-06-13 20:36
技术流战士
嵌入式开发工资为啥比纯软件开发工资低那么多?
纯C语言的工作有前(钱)景吗?现实工作中C和C++会分...
2024-06-12 14:33
技术流战士
纯C语言的工作有前(钱)景吗?现实工作中C和C++会分...
深入 malloc 函数,带你真正理解内存分配!
2024-06-05 20:10
技术流战士
深入 malloc 函数,带你真正理解内存分配!
图文详解数据结构-红黑树及C++模拟实现红黑树
2024-05-31 19:39
技术流战士
图文详解数据结构-红黑树及C++模拟实现红黑树
轻松掌握C++线程池:从底层原理到高级应用
2024-05-30 20:44
技术流战士
轻松掌握C++线程池:从底层原理到高级应用
350行C代码实现epoll reactor模型
2024-05-28 17:26
技术流战士
350行C代码实现epoll reactor模型
【linux】彻底搞懂零拷贝(Zero-Copy)技术
2024-05-23 17:46
技术流战士
【linux】彻底搞懂零拷贝(Zero-Copy)技术
3种检测C++内存泄漏的方法(宏定义、hook、__libc_malloc ...)
2024-05-20 22:00
技术流战士
3种检测C++内存泄漏的方法(宏定义、hook、__libc_malloc ...)
详解C++高性能无锁队列的原理与实现
2024-05-17 21:03
技术流战士
详解C++高性能无锁队列的原理与实现
面试时你能把TCP讲到这些程度,我真当你精通了~
2024-05-15 15:21
技术流战士
面试时你能把TCP讲到这些程度,我真当你精通了~
深入理解linux惊群效应(超详细)
2024-05-14 15:30
技术流战士
深入理解linux惊群效应(超详细)
第一页
作者信息
技术流战士
感谢大家的关注
分类: 科技
热门分类
推荐
热榜
军事
NBA
体育
社会
明星八卦
娱乐
财经
科技
汽车
历史
国际
游戏
动漫
公益
搞笑
商业
互联网
数码
国际足球
房产
家居
时尚
科学探索
职场
育儿
股票
教育
影视
情感
热点
中国军情
武器
中国南海
中国足球
亚洲杯
科比
综合体育
CBA
投资
楼市
大咖秀
外汇
创业
风口
SUV
豪车
概念车
优惠
新能源
美国
欧洲
朝日韩
俄罗斯
孕期
街拍
恋爱攻略
婚姻
正能量